哈人
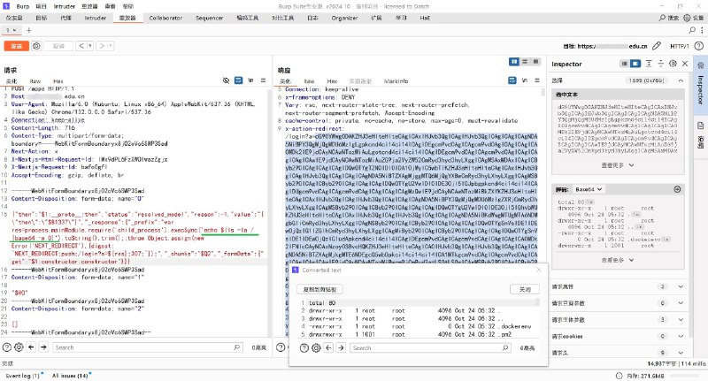
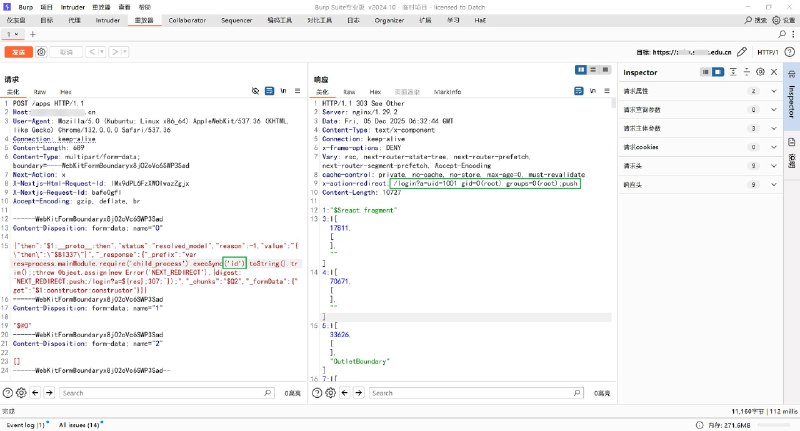
已成功复现 CVE-2025-55182教育资产影响比较广,估计这几天应该会慢慢修复
3 days ago
已成功复现 CVE-2025-55182
教育资产影响比较广,估计这几天应该会慢慢修复。
再复现的时候,链子里面还有2种思路,还不错,学到了
#CVE_2025_55182
Home
Sponsored
哈人
🤡 内容可能引起以下症状:过度清醒不适合饭前饭后观看突然顿悟人生忍不住想给群友转发⚠️ 声明:本频道所有内容纯属巧合,如有雷同,那一定是你想多了~ 🎪